Skip to main content
Flux.1 fill dev

Introduction to Flux.1 fill dev Model

Flux.1 fill dev is one of the core tools in the FLUX.1 Tools suite launched by Black Forest Labs, specifically designed for image inpainting and outpainting. Key features of Flux.1 fill dev:
  • Powerful image inpainting and outpainting capabilities, with results second only to the commercial version FLUX.1 Fill [pro].
  • Excellent prompt understanding and following ability, precisely capturing user intent while maintaining high consistency with the original image.
  • Advanced guided distillation training technology, making the model more efficient while maintaining high-quality output.
  • Friendly licensing terms, with generated outputs usable for personal, scientific, and commercial purposes, please refer to the FLUX.1 [dev] non-commercial license for details.
Open Source Repository: FLUX.1 [dev] This guide will demonstrate inpainting and outpainting workflows based on the Flux.1 fill dev model. If you’re not familiar with inpainting and outpainting workflows, you can refer to ComfyUI Layout Inpainting Example and ComfyUI Image Extension Example for some related explanations. Before we begin, let’s complete the installation of the Flux.1 Fill dev model files. The inpainting and outpainting workflows will use exactly the same model files. If you’ve previously used the full version of the Flux.1 Text-to-Image workflow, then you only need to download the flux1-fill-dev.safetensors model file in this section. However, since downloading the corresponding model requires agreeing to the corresponding usage agreement, please visit the black-forest-labs/FLUX.1-Fill-dev page and make sure you have agreed to the corresponding agreement as shown in the image below. Flux Agreement Complete model list: File storage location:
ComfyUI/
├── models/
│   ├── text_encoders/
│   │    ├── clip_l.safetensors
│   │    └── t5xxl_fp16.safetensors
│   ├── vae/
│   │    └── ae.safetensors
│   └── diffusion_models/
│        └── flux1-fill-dev.safetensors

Flux.1 Fill dev inpainting workflow

1. Inpainting workflow and asset

Download Workflow Image

Run on Comfy Cloud

Please download the image below and drag it into ComfyUI to load the corresponding workflow ComfyUI Flux.1 inpaint Please download the image below, we will use it as the input image ComfyUI Flux.1 inpaint input
The corresponding image already contains an alpha channel, so you don’t need to draw a mask separately. If you want to draw your own mask, please click here to get the image without a mask, and refer to the MaskEditor usage section in the ComfyUI Layout Inpainting Example to learn how to draw a mask in the Load Image node.

2. Steps to run the workflow

ComfyUI Flux.1 Fill dev Inpainting Workflow
  1. Ensure the Load Diffusion Model node has flux1-fill-dev.safetensors loaded.
  2. Ensure the DualCLIPLoader node has the following models loaded:
    • clip_name1: t5xxl_fp16.safetensors
    • clip_name2: clip_l.safetensors
  3. Ensure the Load VAE node has ae.safetensors loaded.
  4. Upload the input image provided in the document to the Load Image node; if you’re using the version without a mask, remember to complete the mask drawing using the mask editor
  5. Click the Queue button, or use the shortcut Ctrl(cmd) + Enter to run the workflow

Flux.1 Fill dev Outpainting Workflow

1. Outpainting workflow and asset

Please download the image below and drag it into ComfyUI to load the corresponding workflow ComfyUI Flux.1 outpaint Please download the image below, we will use it as the input image ComfyUI Flux.1 outpaint input

2. Steps to run the workflow

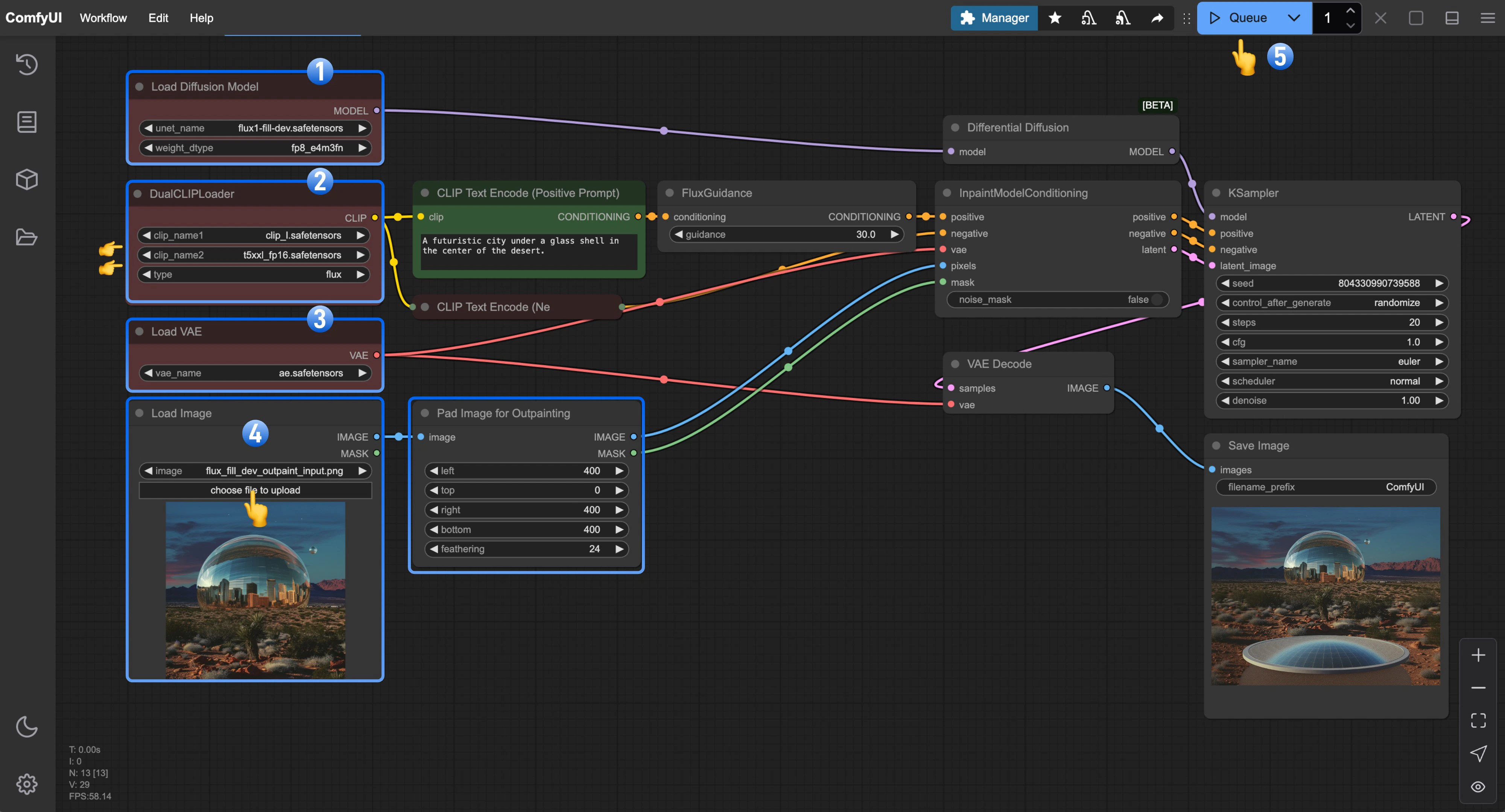
ComfyUI Flux.1 Fill dev Outpainting Workflow
  1. Ensure the Load Diffusion Model node has flux1-fill-dev.safetensors loaded.
  2. Ensure the DualCLIPLoader node has the following models loaded:
    • clip_name1: t5xxl_fp16.safetensors
    • clip_name2: clip_l.safetensors
  3. Ensure the Load VAE node has ae.safetensors loaded.
  4. Upload the input image provided in the document to the Load Image node
  5. Click the Queue button, or use the shortcut Ctrl(cmd) + Enter to run the workflow